Jump to content

Recommended Posts

Posted (edited)

Hi there,

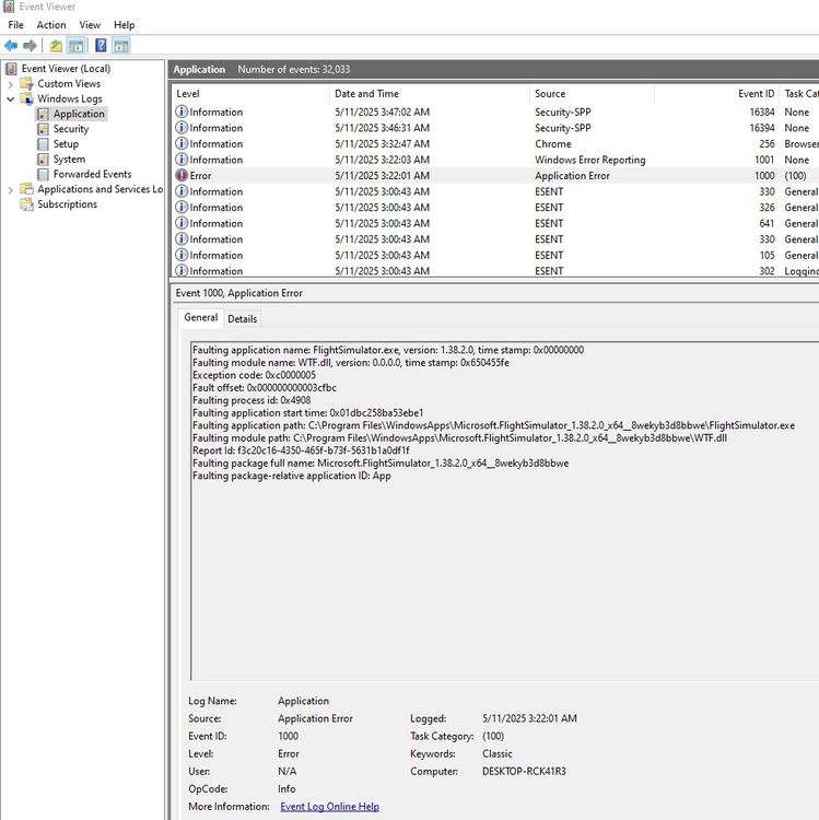
I saw some people have this issue in 2024, but I also have it in MSFS2020! I got twice WTF.dll after taking off EGLL to KSEA. 

Aircraft: A350-900, A350-1000

Simulator: FS2020

Navdata Method: Navigraph
i9-13900k
RTX 3090
RAM 32GB

1.png

2.png

Edited by CR7
  • CR7 changed the title to WTF.dll Crashing in 1.0.9
Posted
On 5/11/2025 at 12:19 PM, CR7 said:

Hi there,

I saw some people have this issue in 2024, but I also have it in MSFS2020! I got twice WTF.dll after taking off EGLL to KSEA. 

Aircraft: A350-900, A350-1000

Simulator: FS2020

Navdata Method: Navigraph
i9-13900k
RTX 3090
RAM 32GB

1.png

2.png

Thank you, will send onto the team. Appreciate your help.

Posted
6 hours ago, haza2 said:

Thank you, will send onto the team. Appreciate your help.

Whenever I reinstall the 350 and when I delete the WASM folder, I notice that the addons remembers certain setting such as the last aircraft config used. Are settings stored in an extra place than community and WASM? for example I know ini manager automatically adds simbried and hippie data if you saved them to the app. 

 

I just want to make sure I do a clean removal of the A350 for testing.

Create an account or sign in to comment

You need to be a member in order to leave a comment

Create an account

Sign up for a new account in our community. It's easy!

Register a new account

Sign in

Already have an account? Sign in here.

Sign In Now
×
×
  • Create New...